首页 科技开发工具 娱乐游玩工具 热门工具   APP 登录/注册 联系/合作
   
 
CodeSee 添加生成式 AI,通过自然语言查询探索代码库
旨在帮助程序员了解公司内部的整个代码库。这个想法是提供可视化地图,以便您可以看到服务和系统之间的连接以及更改如何影响不同的链接。今天,该公司宣布正在为该平台添加生成式人工智能功能,以便可以轻松地用自然语言询问有关代码库的问题。

该公司联合创始人兼首席执行官 Shanea Leven 表示,生成式人工智能非常适合他们在 CodeSee 一直在尝试做的事情。“因此,随着人工智能的加入,我们的假设、我们的使命和我们的用例实际上并没有改变,但当你将人工智能添加到代码中时,我们对人们如何掌握和理解代码的洞察力实际上得到了增强,”她告诉 TechCrunch。

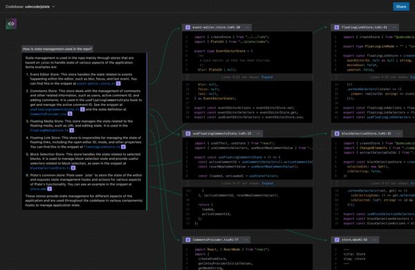
生成式 AI 功能提供了一种交互式方式来询问有关 IDE 中代码的问题。例如,您可以询问诸如日志记录如何工作或如何在代码库中使用状态管理之类的问题,CodeSee 会提供基于文本的答案,并附有代码图,其中的线条显示了基于以下内容的代码库不同部分之间的连接:你的问题。

“这样你就可以深入了解这些不同的东西在哪里。然后从这个问题出发,我们实际上绘制了这些文件和函数在 IDE 中实际所在位置的线,以便您了解某些内容实际如何工作的上下文,”她说。它成为 CodeSee 已提供功能之上的智能扩展。
Leven 表示,该公司与微软和 OpenAI 合作,帮助构建新的生成人工智能功能。这在很多方面都有帮助,因为该公司仍然拥有 11 名员工,而且合作伙伴关系使他们能够在不增加额外员工的情况下快速构建新功能。

CodeSee 最近推出了服务地图,为公司提供跨多个代码库的可见性。“这是所有端点、消息队列、所有 Kafka 管道、[系统中]所有事物的完整跨存储库可见性视图,将其插入,您将获得完整的高级架构视图我们以前没有,这确实帮助很多企业客户真正了解他们的代码库中发生的情况,”Leven 说。

随着该公司扩大其产品范围,让客户更清楚地了解他们的代码,拥有基于人工智能的问题引擎应该会更加有用。她表示,首先,新的生成式人工智能功能将根据要求提供测试版。他们希望与企业客户合作完善该工具,然后在今年晚些时候正式推出。
最新文章:
所有文章资讯、展示的文字、图片、数字、视频、音频、其它素材等内容均来自网络媒体,仅供学习参考。内容的知识产权归属原始著作权人所有。如有侵犯您的版权,请联系我们并提供相应证明,本平台将仔细验证并删除相关内容。
工具综合排行榜
TOP 1
双计算器 双计算器
同时用两个计算器,用于价格对比、数字分别计算等
TOP 2
推算几天后的日期 推算几天后的日期
推算从某天开始,增加或减少几天后的日期
TOP 3
随机密码生成 随机密码生成
随机生成安全复杂的密码,自由设置密码长度及复杂度
TOP 4
推算孩子的血型 推算孩子的血型
根据父母的血型推测子女的血型
TOP 5
日期转中文大写 日期转中文大写
把数字日期转成中文大写,是财务或商务合同常用的工具
热门内容:       双计算器       推算孩子的血型       随机密码生成       日期转中文大写       推算几天后的日期       达轻每日一景       高校分数线       高校查询       周公解梦大全
首页 科技开发工具大全
娱乐游玩工具大全
登录/注册
联系我们
  用户咨询/建议
kf@ss3316.com


商务合作/推广
hz@ss3316.com

达轻工具 APP

访问手机版网站
使用本平台必读并同意:任何内容仅供谨慎参考,不构成建议,不保证正确,平台不承担任何责任,同意用户协议隐私政策   
BaiduTrust安全认证签章
© 达轻科技 版权所有 增值电信业务经营许可证 ICP备 沪B2-20050023-3