首页 科技开发工具 娱乐游玩工具 热门工具   APP 登录/注册 联系/合作
   
 
RTM Locker 的第一个 Linux 勒索软件针对 NAS 和 ESXi 主机
RTM Locker背后的威胁参与者开发了一种能够针对 Linux 机器的勒索软件,标志着该组织首次涉足开源操作系统。

“它的 locker 勒索软件感染了 Linux、NAS 和 ESXi 主机,并且似乎受到Babuk勒索软件泄露的源代码的启发,”Uptycs 在周三发布的一份新报告中说。“它在 Curve25519(非对称加密)和Chacha20(对称加密)上结合使用ECDH来加密文件。”

本月早些时候,Trellix首次记录了RTM Locker ,将对手描述为私人勒索软件即服务 (RaaS) 提供商。它起源于一个名为 Read The Manual (RTM) 的网络犯罪组织,该组织至少从 2015 年开始活跃。

该组织以故意避开关键基础设施、执法部门和医院等引人注目的目标而著称,以尽可能减少注意力。它还利用关联公司勒索受害者,此外,如果他们拒绝付款,还会泄露被盗数据。

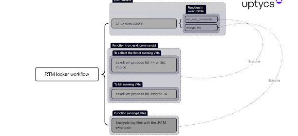
Linux 风格专门用于通过在开始加密过程之前终止在受感染主机上运行的所有虚拟机来挑出 ESXi 主机。用于交付勒索软件的确切初始感染者目前尚不清楚。
“它是静态编译和剥离的,这使得逆向工程更加困难,并允许二进制文件在更多系统上运行,”Uptycs 解释道。“加密功能还使用 pthreads(又名POSIX 线程)来加速执行。”

在成功加密后,我们敦促受害者在 48 小时内通过 Tox 联系支持团队,否则他们的数据可能会被公开。解密使用 RTM Locker 锁定的文件需要附加到加密文件末尾的公钥和攻击者的私钥。

开发之际,微软透露易受攻击的 PaperCut 服务器正被威胁行为者积极瞄准以部署 Cl0p 和 LockBit 勒索软件。
最新文章:
所有文章资讯、展示的文字、图片、数字、视频、音频、其它素材等内容均来自网络媒体,仅供学习参考。内容的知识产权归属原始著作权人所有。如有侵犯您的版权,请联系我们并提供相应证明,本平台将仔细验证并删除相关内容。
工具综合排行榜
TOP 1
双计算器 双计算器
同时用两个计算器,用于价格对比、数字分别计算等
TOP 2
推算几天后的日期 推算几天后的日期
推算从某天开始,增加或减少几天后的日期
TOP 3
随机密码生成 随机密码生成
随机生成安全复杂的密码,自由设置密码长度及复杂度
TOP 4
推算孩子的血型 推算孩子的血型
根据父母的血型推测子女的血型
TOP 5
日期转中文大写 日期转中文大写
把数字日期转成中文大写,是财务或商务合同常用的工具
热门内容:       双计算器       推算孩子的血型       随机密码生成       日期转中文大写       推算几天后的日期       达轻每日一景       高校分数线       高校查询       周公解梦大全
首页 科技开发工具大全
娱乐游玩工具大全
登录/注册
联系我们
  用户咨询/建议
kf@ss3316.com


商务合作/推广
hz@ss3316.com

达轻工具 APP

访问手机版网站
使用本平台必读并同意:任何内容仅供谨慎参考,不构成建议,不保证正确,平台不承担任何责任,同意用户协议隐私政策   
BaiduTrust安全认证签章
© 达轻科技 版权所有 增值电信业务经营许可证 ICP备 沪B2-20050023-3